ВАЖНО разработайте должносные инструкции какая группа пользователей и какие статусы может ставить чтобы избежать в последущем испорченую реальную кортину по текущим статусам заказов. (пример товар закуплен и повис на складе менеджер поставил отказ, при этом товар исчезает из учота так как отказ это статус еще не закупленого товара , необходимо ставить на склад)
Статус можно изменить в списке заказов - выбрав заказ и нужный статус нажать ИЗМЕНИТЬ или выбрав в блоке двойной клик Проставить статус и кликнув по заказу два раза.
Можно еще в самой карточке заказа выбрав нужный заказ статус и нажать изменить.
также статус меняется в накладных (если с заказами работают в разделе накладные). Выбрав нужный заказ в накладной и статус и нажав Изменить статус или если в блоке Двойной клик выбран изменить статус то при двойном клике на заказе изменится статус на выбраный.
Важно:
Если отображаются в блоке со статусами не все статусы товара возможно у вашей группы пользователя нет разрешения на установку других статусов (Настраивается в настройках группы-статусы).
Также введены ограничения на изменнение статусов таких как перевод статуса более высокого на низкий (например после статуса доставлен ставить отказ - нужно на склад ) (настраивается в настройках группы статусы закладка группы статусы , там три основных статуса Закз-склад-доставлен и им пренадлежат соотв подстатусы). Если произошла ошибка и требуется понизить статус заказа то это сможет сделать пользователь группы ЗАКУПКА.
Для визульного отображения соотв статуса заказу можно настроить для каждого статуса свой цвет фона шрифта в НАСТРОЙКАХ - статусы или добавить если нужно еще статусы.
НЕ УДАЛЯЙТЕ СТАТУС НА СКЛАДЕ в программе к нему привязана функция поиска товара со склада , чтоб предложить клиенту зависший или складской товар который похож по группе товара или названию, при етом менеджеру будет показаны эти товары и предложено их предложить клиенту.
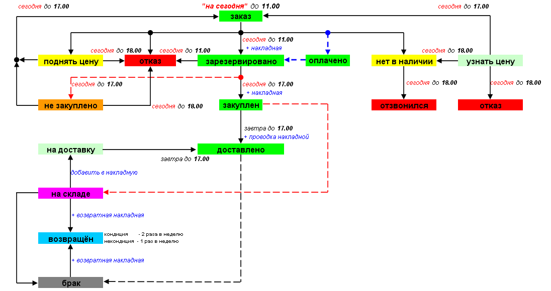
Пример движения товара при присвоении ему соотв статуса разными группами пользователей:
| Статусы которые присваиваются заказам в программе : |
||||
| Статус | Прставляющий статус | Назначение статуса | Действие | Время действия статуса |
| Заказ | Менеджер по продажам | Означает что принят заказ от клиента и товар нужно зарезервировать и закупить у поставщика | Менеджер по закупкам должен связаться с поставщиком и зарезервировать заказанный товар | До 11.00 |
| Нет в наличии | Менеджер по закупкам | Означает что товара нет в наличии ни у одного из поставщиков | Менеджер по продажам должен перезвонить клиенту и подобрать альтернативный товар | До 17.30 |
| Зарезервирован | Менеджер по закупкам | Означает что товар зарезервирован у поставщика перед его закупкой | Менеджер по закупкам должен провести накладную на закупку | До 11.30 |
| Доставлен | Кладовщик | Означает что товар доставлен и оплачен клиентом | До 17.30 | |
| Закуплен | Кладовщик | Означает что товар закуплен у поставщика перед продажей клиенту | Кладовщик должен провести накладную на развозку | До 17.30 |
| Узнать цену | Менеджер по продажам Исполнительный директор | Означает что заказ ещё не принят и нужно узнать стоимость и наличие товара у поставщика | Менеджер по закупкам должен связаться с поставщиком и узнать наличие товара и его цену | До 17.30 |
| Отказ | Менеджер по продажам Менеджер по закупкам | Означает что клиент отказался от заказанного товара | Менеджер по продаже должен предупредить об отказе менеджера по закупке если товар уже был зарезервирован у поставщика | До 11.00 |
| Брак | Кладовщик | Означает что закупленный у поставщика товар бракован и будет возвращён поставщику | ||
| Возвращён | Кладовщик | Означает что товар возвращён поставщику и деньги за него поступили на наш баланс | Кладовщик должен провести накладную на возврат | |
| На складе | Кладовщик | Означает что товар не продан и поставлен на наш склад | До 10.00 | |
| Поиск | Менеджер по закупкам | Означает что заказанного товара нет у первоначально выбранного поставщика и ведётся поиск у других поставщиков | Менеджеру по закупкам необходимо поставить статус "Нет в наличии" если товар не был найден или статус "Поднять цену" если товар найден по более высокой цене чем первоначальная | До 17.30 |
| На доставку | Менеджер по продажам | Означает что товар должен быть отправлен на доставку с нашего склада либо после переноса даты доставки | Менеджер по продаже должен предупредить Логиста чтобы он вручную добавил товар в накладную на развозку | До 11.30 |
| Отзвонился | Менеджер по продажам | Означает что менеджер по продажам предупредил клиента что товара нет в наличии и подобранный альтернативный товар не подошёл клиенту | До 19.00 | |
| Поднять цену | Менеджер по закупкам | Означает что заказанного товара нет у первоначально выбранного поставщика но он есть у другого поставщика по более высокой цене | Менеджер по продаже должен предложить заказанный клиентом товар по более высокой цене | До 17.00 |
| Оплачено | Менеджер по продажам | Означает что поступили деньги на наш расчётный счёт за товар на который была выписана счёт-фактура | Менеджер по закупке должен зарезервировать товар у поставщика для дальнейшей его закупки. Менеджер по продаже должен подготовить необходимые документы для оформления продажи по безналу | До 10.00 |
| Не закуплено | Кладовщик | Означает что товар не был закуплен у поставщика и не уехал на доставку | Менеджер по продаже должен перезвонить клиенту и договорится о перезаказе товара | До 17.30 |