Редактирование данных прайсов контента

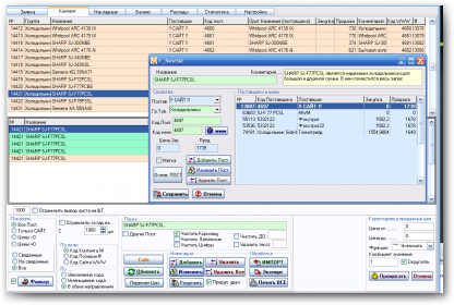
для коректировки изменнеия контента в программе кнопкой ИЗМЕНИТЬ откроется окно с данные о нем.

  » Click to zoom ->

В этом окне можете отредактировать данные о название , описании , группы товара. Увидеть всех поставщмков связаных с ним и откоректировать их цены. Посмотреть оформление этой позиции на сайте.

Для обработки всех позиций связаных с сайтом, чтобы не делать двойную работу и работали многие функции программы основаные на данных сайта это внедрено в блок Синхронизация с WWW (все товары перейдут в группы как на сайте, названия станут как на сайте , добавится описание).

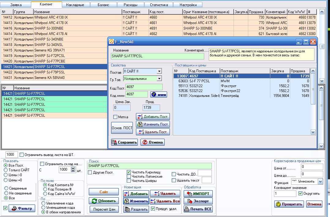
Удалить - удаляет выбраную позицию в списке контента.

Удалить ВСЕ - удаляет весь выведеный контент в списке контента (если стоит галочка Предуп. удал. то на каждую позицию будкт предупреждение удалять не удалять). Эта функция нужна если случано был загружен неправельно прайс поставщика или он уже не используется (Фильтруете по поставщику жмете удалить все).

Важно:

Удалить все может удалить позиций не больше 1000 за один раз поэтому пользуйтесь фильтрами что бы ограничить список контента.

Добавить - добавляет новый контент.

Разделить - используется для разделения контента от связаных с ним позициях (при етом у него становится новый № и название становится как название которое было в прайсе поставщика).

Сайт - позволяет открыть выбраную позицию у себя на сайтах , попасть в редактирование ее на сайте, посмотреть на других сайтах информацию о ней (googl , e-katalog , hotline )

Коректировка продажных цен - используется для быстрого изменения продажной цены выбраному списку контента (фильтруете по группе - поставщику (если нужно) вводите формулу и всему списку она примениться).

Пересчет цен - в этом блоке можно создать список формул по которым будет обработан весь контент согласно выбраным свойствам и ценообразованиям (можно создать наборы правил где например группе холодильники , поставщик 1 , пересчитать цену по формуле и одним кликом обработать весь контент)

Через модуль ЭКСПОРТ можно провести авто-сведение контента - описано в Сведение.

Правой кнопкой мыши на списке контента или найденом списке можете произвести сведение контента   - описано в Сведение.

Важно:

Так как список выводимой информации очень большой пользуйтесь фильтрами это напорядок увеличит скорость обработки и работы с данными так как уменьшит вывод необходимой информации.