Импорт прайсов
Пример прайса (он уже обработан и в колонке Т стоят метки статуса позиции (найден/не найден) также отмечается зеленым найденые в базе )
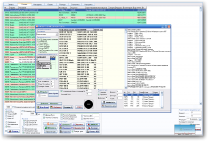
Для импорта прайса:
- Выбираем поставщика (если такого поставщика уже добовляли в базу все настройки проставятся автоматом).
- Откройте фаил в ЭКСЕЛЕ и выберете нужный лист (если требуется).
- Если ето новый поставщик отмечаем (раздел загружаемые поля) какие поля из прайса мы будем загружать (минимум уникальный код, название, цена закупки или продажи (можно обе)). Важно уникальный код может быть любое поле или объеденение полей (если пользоваться обработкой прайса) значение которого не повторяются в прасе поставщика (ето может быть код товара самого поставщика если есть, если нет то артикул товара или объединение бренда и артикула).
- Настраиваем соответствия полей в экселе загружаемым данным. Укажите с какого поля по какое (необязательно, если оставить пустым то будет обработан прайс до конца). Двойным кликом (откроется окно в котором будут отображены первая и вторая строка экселя с данными из открытого файла-листа и двойным кликом выберете соотв колонку) или проставив буквы колонок ЭКСЕЛЯ которым соответствует выбраное загружаемое значение.
- В обработке прайса отметьте если нужно соот галочки. Если необходимо загрузить КОД или НАЗВАНИЕ как объединение двух ячееек поставть галочку и укажите букву колонки в ЭКСЕЛЕ "первое значение" объединения а в "соотв полей..." должно быть указана колонка ЭЛСЕЛЯ со "Вторым значением" объединения. Если не нужно загружать в базу товар с низкой ценой то поставте галочку и значение низкой цены.
- В верси программы от 08.2010 добавлена обработка цены методом установки курса валюты постовщика по отношению к основной валюте в программе (загружаемые цены делятся на курсс если он установлен для этого поставщика).
- Жмите АВТО-ПРАЙС . Будет заполнена таблица в програме получеными и отмечеными данными из ЭКСЕЛЯ. Если стоит галочка проверка базы то в правом окне будет отображаться ход и метки обработки прайса (найден , не найден , ошибки цены, пропуски ....).
- Важно убедитесь что поля и их данные соответствуют загружаемым данным (что в поле цена действительно цена, в поле код - код , в названии заполнено названиями из прайса а не пустыми значениями). Если в правом окне все или большенство позиций "нет в базе" первое этот поставщик еще ни разу не заливался в базу второе возможно что вы не правельно заполнили поле "код" (прошлий раз уникальное поле было другим или состояло из объединения полей или наоборот и система не может найти загружаемые позиции в старом прайсе поставщика). Модуль игнорирует позиции у которых поле код пустое значение и у которых что то не так с ценой (пустое или "15-20" или "звоните" в поле цена должно быть цифровое значение даже если просчитаное формулой ЭКСЕЛЯ еще может быть ошибка если в цене разделитель десятичных является "." замените в этой колонке его на "," ).
- Цено образование . Если требуется откоректировать загруженую цену и у вас уже вбиты формулю жмите посчитать если не выдало ошибки жмите округлить. Если выдало ошибку значит в поле цена есть ошибки (пустое значение или не цифра), или не правильно забита формула расчета цены в результате которого не все цены были просчитаны.
- Если все прошло удачно жмите ДОБАВИТЬ-ИЗМЕНИТЬ. Програма спросит обнулить Преведущий прайс поставщика(цена и наличие станут 0) и подтверждение о не обратимости процесса, потом спросит начать процес заливки прайса в базу , Новые позиции поставщика добавятся в базу найденые обновится цена и наличие. Важно если прайс состоит из нескольких листов то обнулять цену нужно только один раз (так как при заливки нового листа поставщика вы обнулите преведущий).
Ценообразование:
Если необходимо расчитать цену закупочную или продажну можно воспользоваться блоком "пересчет цен". Все формулы сохраняются при последующих обработках прайса поставщиков.
Загружается прайс с какойто ценой (закупочной или продажной или оринтеровочной какойто). Чтоб от нее высчитать нам закупку и продажу нужно создать список формул какая цена будет расчитана от залитого или просчитоного столбца в диапозоне цен и + / * - на какойто коэфициэнт.
Пример нам нужно от данной цены поставщика высчитать закупку минус 20% и построить ценообразование как от 0 до 500 уе прибавить 30уе от 500 до 1000000 прибавить 5%:
- Заливаем прайс и указываем его колонку с ценой как цена продажи.
- Создаем формулу 1я - отмечаем Закупка, цена от 0 до 1000000 , функция * , коэфицент 0.8 .
- Правой кнопкой на таблице с формулами добавить.
- Создаем формулу 2а - отмечаем Продажа, цена от 0 до 500 ,
функция + , коэфицент 30.
- Правой кнопкой на таблице с формулами добавить.
- Создаем формулу 3я - отмечаем продажа, цена от 500 до 1000000 ,
функция * , коэфицент 1.5
- Правой кнопкой на таблице с формулами добавить.
Если какуюто формулу нужно изменить то двойным кликом выбираем ее , редактируем данные , и правой кнопкой мыши на этой формуле жмем изменить.
Если удалить формулу то правой кнопкой на формуле жмем удалить.
Пересчот цен по другим формулам (учитывая группу товаров и поставщиков) описан в Доп функциях
Важно :
Формула считает только цену от какойто цены, сама от себя не считает (тоесть закупку от закупки она не высчитает, нада высчитать сначала продажу потом закупку и наоборот можно от продажи закупку). Часто из за етого програма ругается .
Если при расчете в высчитываемой колонке цены есть пустые ячейки значит у вас в формуле пропущен какойто диапазон цен. Часто такая ошибка вылазит при округлении цены продажи ( пытается округлить пустую ячейку).
Порядок расчета цен идет в соответствии порядка добавленых формул. Тоесть если у вас первая форула идет это расчитать закупочную цену а потом продажную то она так просчитывать и будет.
В верси программы от 08.2010 - добавлен механизм позволяющий пересчитывать или коректировать загружаемую или расчитываемую цену поставщика относительно группы товара.
В верси программы от 04.2011 - добавлен механизм позволяющий
пересчитывать или коректировать загружаемую или расчитываемую цену
поставщика заданых словосочетаний в прайсе (бренд , группа , артикул ).